Data Lineage Viz Logo

Data Lineage Viz

See how tables, views, stored procedures, and functions connect — right inside VS Code. Import from .dacpac files or connect directly to SQL Server, Azure SQL, Fabric DW, or Synapse. Now with @lineage AI and schema overview.

Tested with SQL Server 2025 · Azure SQL Database · Fabric Data Warehouse · Synapse Dedicated SQL Pool

Data Lineage Viz — interactive dependency graph with schema-colored nodes

See It in Action

Search SQL bodies, trace dependencies, and preview DDL — all without leaving VS Code.

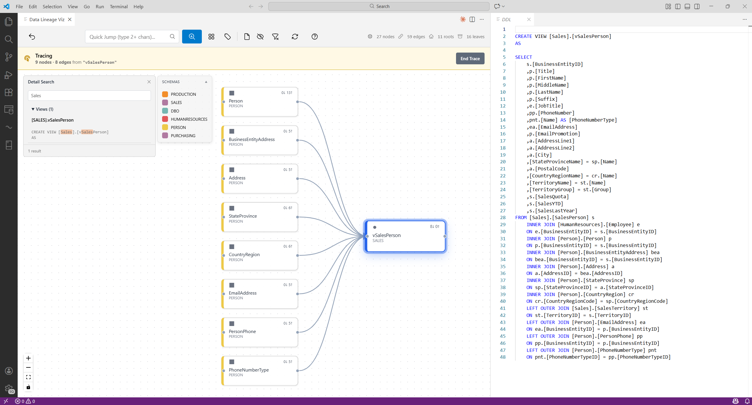
Detail Search & DDL Preview Full-text search across stored procedures, views, and functions. Click a result to zoom to the node and view its DDL side-by-side. Detail Search panel with DDL viewer and schema filter
AI-Powered Lineage Analysis Ask @lineage in GitHub Copilot Chat how sales are calculated — get a visual lineage graph with step-by-step column mappings, join paths, and formula breakdowns, all from your own data model. AI lineage view showing sales calculation lineage with annotated steps
New in v0.9.6

Ask @lineage in GitHub Copilot Chat

Query your loaded lineage graph in plain English. The assistant uses dedicated lineage tools and answers from your own data model — never from general knowledge.

GitHub Copilot Chat
@lineage what schemas are loaded?
@lineage find tables with Employee in the name
@lineage what does HumanResources.Employee depend on?
@lineage trace 3 levels upstream from Sales.SalesOrderDetail
@lineage which objects have more than 10 connections?
Answers from your own data model
Dedicated lineage tools
Requires GitHub Copilot & VS Code 1.95+

Copilot Chat (@lineage)

Ask your graph questions in plain English. Answers from your actual schemas and dependencies — not AI guesses.

📁

Data Sources

Open a .dacpac or import from a database connection. Two clicks to your full dependency graph — no extra tooling needed.

🔍

Search & Navigate

Find any object instantly with autocomplete. Minimap and schema color coding keep you oriented on large graphs.

🔌

Trace & Find Path

Follow dependencies upstream or downstream. Find the shortest path between any two nodes.

📊

Graph Analysis

Spot islands, orphans, hubs, and cycles at a glance. Know your blast radius before changing anything.

📄

DDL & SQL Search

Click any node to read its SQL with full syntax highlighting. Full-text search across all stored procedures and views.

📈

Schema Overview

Large graphs auto-switch to schema-level bubbles. Click any schema to drill into its objects and neighbors.

📦

Export & Customize

Export to Draw.io for documentation. Override parse rules and import queries with plain YAML — no code changes needed.